kAI zero Player

Type: Software Status: Beta Tech Stack: Python, python-vlc, pygame (Joystick), tkinter Problem Statement Art installations and exhibitions often need a dedicated, robust video player that works on retro hardware (CRT TVs) with unconventional input devices (joysticks). Standard media players are oversized for these scenarios, offer no joystick control, and no CRT-optimized interface. A minimalist, exhibition-ready […]
SpotifyMCP – Spotify Control for Claude

Type: Software Status: Beta Tech Stack: Python, FastMCP, httpx, Pydantic, Spotify Web API (OAuth 2.0/PKCE) Problem Statement AI assistants can talk about music but cannot directly interact with music services. There is no standardized interface (MCP) that allows an LLM to control Spotify — search songs, create playlists, or control playback. The integration requires OAuth […]
DiffDirs – Recursive Directory Comparison

Type: Software Status: V.1.0 Tech Stack: Python, PyYAML, difflib, hashlib Problem Statement Many legacy projects, especially in government agencies and enterprises, do not use version control systems (Git). When code needs to be synchronized between development and production environments, a simple tool for comparing two directory structures is missing. Existing diff tools usually work at […]
OUTPOST Tactical – Offline AI Field Intelligence

Type: Software Status: POC Tech Stack: Python, React, Ollama, Leaflet/MapLibre, SQLite, FastAPI, PWA, Docker Problem Statement In crisis, disaster, and field deployment scenarios, internet connectivity is frequently unavailable. Existing AI assistants, map services, and knowledge databases are entirely cloud-dependent and therefore useless in offline operation. An integrated, offline-capable platform combining AI support, map material, medical […]
Transcript – Audio Transcription App with Speaker Diarization

Type: Software Status: POC Tech Stack: Python, FastAPI, SQLAlchemy (async), Celery 5, Redis 7, PostgreSQL 16, faster-whisper/WhisperX/OpenAI Whisper, PyTorch (CUDA 12.6), React 18, Vite, TypeScript, Docker Problem Statement Transcription of meetings, interviews, and conferences requires not only speech-to-text but also speaker recognition (who said what?). Cloud-based services are expensive and problematic from a data privacy […]
MD2Word – Markdown to Word Converter

Type: Software Status: V.1.0 Tech Stack: Python, markdown-it-py, python-docx, tkinter, PyInstaller, Docker, mmdc/PlantUML/Graphviz (optional) Problem Statement AI assistants and developer tools primarily generate documentation in Markdown. In many organizations — especially in the public sector and enterprises — Word (.docx) is the standard format. Existing converters lose formatting or cannot process embedded diagrams (Mermaid, PlantUML, […]
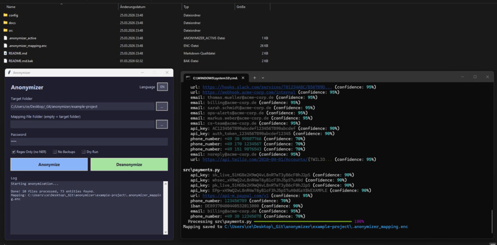
Anonymizer

Type: Software Status: Alpha Tech Stack: Python, spaCy (NER), Faker, cryptography (Fernet/PBKDF2), Click, pathspec, chardet, tkinter, rich Problem Statement Developers and companies want to use AI tools for code reviews and debugging but cannot send code with real API keys, passwords, company names, or personal data to external services due to privacy and security concerns. […]
Claudestro: ProjectMind – Semantic Project Memory

Type: Software Status: In Development Tech Stack: Python, SQLite (WAL), tree-sitter, FastMCP, Starlette, watchdog, AST-Modul Problem Statement AI code assistants like Claude Code lose their context about project structure with every restart. They don’t know which functions exist, who calls them, or what impact a change has. In large codebases, this leads to redundant analyses, […]
SOMA – Somatic Operating Model Architecture

Type: Software Status: POC Tech Stack: Python, FastAPI, Uvicorn, psutil, httpx, Pydantic, Ollama, InfluxDB 2.7, React 18, Recharts, Tailwind CSS, Vite, Docker Problem Statement Current AI systems operate completely detached from their physical infrastructure. Even when a server is under extreme load, overheating, or running low on memory, the AI responds identically as when idle. […]
ARACHNE – Autonomous Research Agent Cluster with Hierarchical Navigation Engine

Type: Software Status: POC Tech Stack: Python, FastAPI, Ollama, Playwright, ChromaDB (RAG), SQLite, React, WebSocket, Docker Problem Statement Manual research on complex, rapidly changing topics (crisis situations, markets, technology trends) is time-consuming, error-prone, and not scalable. Individual search engines only provide snapshots, not continuously updated, quality-assessed knowledge bases. Existing monitoring tools are limited to specific […]